How to Add and Configure the News Feature
Learn how to quickly integrate and customize a live news feed on your screens with this easy step-by-step guide. Keep your workspace and audience informed with real-time updates from around the world.
Step 1: Navigate to Display NOW Manager > Media
- Navigate to the Media section from the left-hand side menu.
- Click on the + Add Media button in the top right corner.

- In the Media App Store, locate the News tile and click + Add New.

Step 2: Configure the Media Name and Select the News Channel
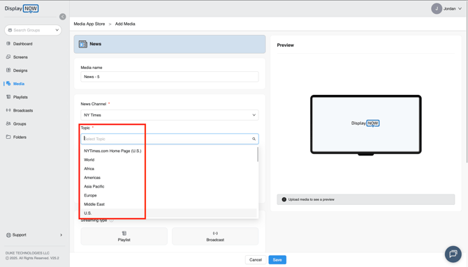
- In the Add Media configuration window, name your media.

- Locate the News Channel dropdown. Use it to select your preferred news provider

- Use the Topic dropdown to select the category or region of news you wish to display. Available options depend on the channel.

Step 3: Set the Display Duration and Story Count
- Configure how the news stories rotate on your display.
- How long should we show each story?: Enter the desired time (in seconds) for each individual news headline to remain visible

- How many stories should we show?: Enter the maximum number of headlines you want the feed to cycle through

Step 5: Save and Publish to a Playlist
- Scroll down to the bottom and put the media in a playlist or broadcast.

- On the right panel, select the playlist you want to add the news feed to (e.g., News Playlist) and click Add to Media.

- Click the blue Save button at the bottom of the screen to finalize the configuration and deploy the news feed.

- This is how your news content will appear on your display.
